DigitalRift

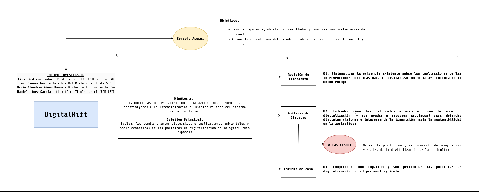
El proyecto DigitalRift busca comprender las implicaciones ambientales y socioeconómicas de las políticas públicas de Digitalización de la Agricultura.

Project Logical Framework

Contact

For project-related questions, contact us directly by email.

Address

Instituto de Economía, Geografía y Demografía (IEGD), Centro de Ciencias Humanas y Sociales (CCHS),
Centro Superior de Investigaciones Científicas (CSIC), C. de Albansanz, 26, San Blas-Canillejas, 28037 Madrid